Ejemplo 06 de CNC: uso de Path3D con SoftMotion CNC
Ver el CNC06_File_3DPath.project proyecto de ejemplo en el directorio de instalación de CODESYS bajo ..\CODESYS SoftMotion\Examples.
Este ejemplo amplía el ejemplo anterior. CNC05_File. Demuestra una posible aplicación del elemento de visualización Path3D con CODESYS SoftMotion CNC.
Ampliación del programa CNC_File a CNC_File_Path3D
Abre el Gerente de biblioteca y agrega el
SM3_CNC_VisuBiblioteca.Crea una instancia de
SMC_PathCopierFileenCNC_PreparePathy llamarlo al comienzo del procesamiento de la ruta (iState=0).Programación:

En el Visualización visualización, reemplace la visualización gráfica de la posición utilizada anteriormente con la Path3D elemento.
Cambiar las propiedades del Path3D elemento:
:
CNC_prepare_path.pcf.vs3dtInserte el Cuadro elemento de visualización.
Referencia el Panel de control visualización desde el
VisuElem3DPathBiblioteca. Este elemento se utiliza para controlar la posición de la cámara del elemento.En la declaración de la
CNC_PreparePathprograma, crea una instancia deVisuStruct3DControl(VisuElem3DPathBiblioteca):vc: VisuStruct3DControl;.Esta instancia forma la interfaz de datos entre el elemento Path3D y el panel de control de la cámara.
Cambiar las propiedades del Path3D elemento:
:
CNC_PreparePath.vcCambiar las propiedades del Panel de control elemento:
:
CNC_PreparePath.vcCompile, descargue e inicie la aplicación.
El elemento Path3D muestra la ruta. Puede controlar la posición de la cámara desde el panel.
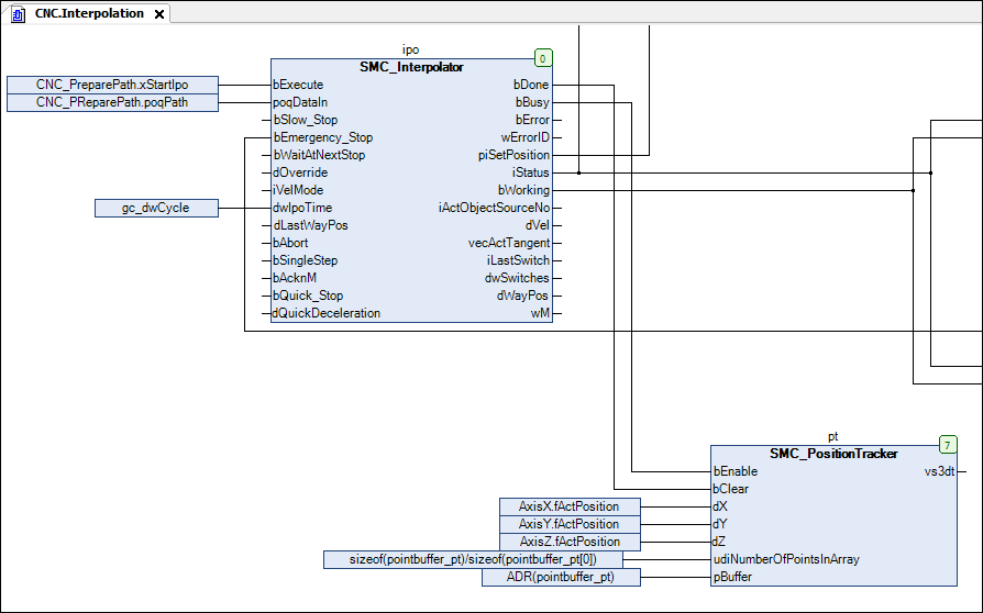
Agregue una instancia del
SMC_PositionTrackerbloque de funciones en elCNCprograma. Crea una memoria para rastrear la pista actual (las últimas posiciones recorridas).pt: SMC_PositionTracker;pointbuffer_pt: ARRAY [0..1000] OF VisuStruct3DPathPoint;Inserte una llamada de la instancia:
SMC_PositionTrackeren elInterpolationacciónCFC:

Vincula los datos de la ruta al elemento Path3D. Cambiar las propiedades del Path3D elemento:
:
CNC.pt.vs3dtConéctese e inicie la aplicación.
El elemento Path3D muestra la última ruta interpolada también a la ruta.
Configurar otras propiedades de Path3D. Por ejemplo, configure los elementos de la ruta procesada para que se muestren en gris:
:
Gray
